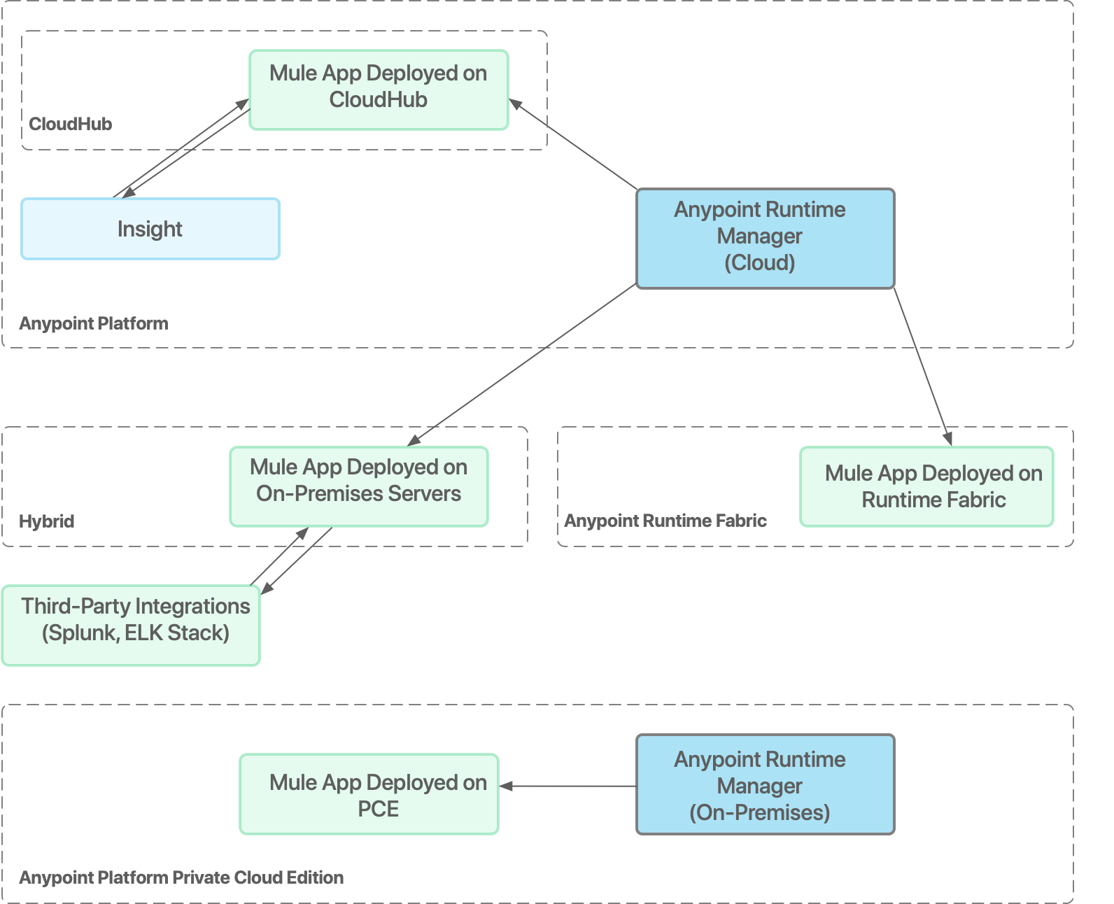
Anypoint Runtime Manager

Anypoint Runtime Manager は、アプリケーション、サーバー、API の統一されたビューを提供する Anypoint Platform​ に対するインターフェースです。

Runtime Manager を使用すれば、Sandbox 環境、ステージング環境、本番環境で、1 か所から Mule アプリケーションをデプロイし、管理して監視できます。アプリケーションがクラウドまたはオンプレミスのどちらにデプロイされている場合でも使用できます。

Runtime Manager は次のシナリオで使用できます。

CloudHub

MuleSoft で CloudHub のアプリケーションデプロイメントがホストされ、 Anypoint Platform​ Runtime Manager のクラウドコンソールを使用してこれを管理します。

CloudHub は完全なサービスとしてのインテグレーションプラットフォーム (iPaaS) であり、オブジェクトストアインフラストラクチャ、監視、トラブルシューティング、スケジュールを含めて、設定やカスタマイズを行うことなく、自動的にあらゆるサーバーニーズに対応します。

CloudHub にデプロイされているアプリケーションの場合、インサイトを使用して分析と監視を行うことができます。

ハイブリッド

オンプレミス Mule サーバーでアプリケーションデプロイメントがホストされ、 Anypoint Platform​ Runtime Manager のクラウドコンソールを使用してこれを管理します。

オンプレミスでデプロイしているアプリケーションの場合、サードパーティの分析アプリケーションにデータを送信できます。

MuleSoft Government Cloud を使用している場合は、Mule Runtime Engine を非公開クラウドまたはオンプレミスの環境にデプロイして、MuleSoft Government Cloud コントロールプレーンを使用してアプリケーションデプロイメントを管理できます。MuleSoft Government Cloud の要件は、​「Standalone Mule Support (スタンドアロン Mule のサポート)」​を参照してください。

Anypoint Platform Private Cloud Edition

ローカル Mule サーバーでアプリケーションデプロイメントがホストされ、Anypoint Platform PCE が用意されているオンプレミスの Runtime Manager インスタンスを使用してこれを管理します。

オンプレミスの Runtime Manager を使用している場合は、CloudHub ​以外の​どこにでもデプロイできます。

プライベートクラウドサーバーにデプロイされているアプリケーションの場合、サードパーティの分析アプリケーションにデータを送信できます。

Anypoint Runtime Fabric

ローカルでホストされている Runtime Fabric インスタンスでアプリケーションデプロイメントがホストされ、 Anypoint Platform​ Runtime Manager のクラウドコンソールを使用してこれを管理します。

rtm overview
Anypoint Studio でアプリケーションを実行すると、Studio の埋め込みテストサーバーにアプリケーションがデプロイされます。 このサーバーは本番デプロイメント用ではなく、アップタイム制限が適用されるため、Runtime Manager でサポートされているいずれかのデプロイメントオプションを使用して Mule アプリケーションをデプロイしてください。